Mở đầu
Xét nghiệm Vi sinh (Clinical Microbiology) giữ vai trò quan trọng trong chẩn đoán, điều trị và kiểm soát các bệnh nhiễm trùng. Thông qua các kỹ thuật soi – nhuộm, nuôi cấy, định danh vi sinh vật và kháng sinh đồ,… Cơ sở xét nghiệm cung cấp cho Bác sĩ những dữ liệu cốt lõi để lựa chọn phác đồ điều trị phù hợp và hạn chế tình trạng kháng kháng sinh.
Khác với Nhóm Xét nghiệm Thường quy có kết quả nhanh hoặc Xét nghiệm Sinh học Phân tử có tính định lượng rõ ràng. Vi sinh là lĩnh vực “sống” theo đúng nghĩa: Vi sinh vật cần thời gian để phát triển, kết quả thay đổi theo từng giai đoạn nuôi cấy và cần sự theo dõi liên tục trong nhiều ngày. Chỉ một sai sót nhỏ trong quản lý tiến trình hoặc đọc – duyệt kết quả cũng có thể dẫn đến chỉ định kháng sinh không phù hợp, kéo dài thời gian điều trị hoặc tăng nguy cơ kháng thuốc.
Trước những yêu cầu ngày càng cao về độ chính xác và khả năng kiểm soát, Ứng dụng Hệ thống Thông tin Phòng Xét nghiệm (Laboratory Information System – LIS) vào Quản lý Xét nghiệm Vi sinh hiện đại là điều cần thiết, Phần mềm TPH.LabIMS – Phân hệ Vi sinh được thiết kế để hỗ trợ các yêu cầu đặc thù trong lĩnh vực này.
Những rủi ro tiềm ẩn khi quản lý chưa đúng cách
- Quản lý dựa trên Kết quả cuối cùng thay vì “Tiến trình”
Một đặc điểm quan trọng của Xét nghiệm Vi sinh là kết quả không xuất hiện ngay lập tức. Từ khi nhận mẫu đến khi có kết quả nuôi cấy, định danh và kháng sinh đồ, mẫu bệnh phẩm phải trải qua nhiều mốc thời gian: 24 giờ, 48 giờ, 72 giờ hoặc lâu hơn.
Nếu Hệ thống quản lý chỉ tập trung vào kết quả cuối cùng mà không theo dõi tiến trình thực hiện, Phòng xét nghiệm dễ:
- Bỏ sót các kết quả gợi ý.
- Không phát hiện kịp thời mẫu chậm tiến độ.
- Gặp khó khăn khi cần truy xuất trong quá trình xử lý mẫu.
- Khó kiểm soát dữ liệu kháng sinh đồ
Kháng sinh đồ (Antimicrobial Susceptibility Testing – AST) là cơ sở quan trọng để Bác sĩ lựa chọn phác đồ điều trị. Dữ liệu AST gồm dữ liệu S/I/R và còn liên quan đến:
- Nồng độ ức chế tối thiểu – MIC (Minimum Inhibitory Concentration)
- Danh mục kháng sinh áp dụng
- Tiêu chuẩn đọc kết quả tùy theo từng Phòng xét nghiệm
Việc dữ liệu được quản lý trên một hệ thống tập trung và chuẩn hóa, giúp giảm nguy cơ sai lệch và dễ so sánh thông tin giữa các lần xét nghiệm.
- Áp lực duyệt kết quả và Trách nhiệm pháp lý
Mỗi kết quả Vi sinh đều cần được đánh giá theo từng trường hợp cụ thể, kết hợp với thông tin lâm sàng để đảm bảo lựa chọn điều trị phù hợp. Việc Phòng xét nghiệm ứng dụng Hệ thống quản lý thông tin Xét nghiệm Vi sinh để lưu trữ dữ liệu và ký số kết quả, giúp:
- Đảm bảo trách nhiệm chuyên môn
- Truy xuất lịch sử khi cần
- Đáp ứng các tiêu chuẩn quản lý
TPH.LabIMS – Phần mềm LIS chuyên biệt cho Xét nghiệm Vi sinh
Phân hệ Vi sinh của Phần mềm TPH.LabIMS được xây dựng như một module mở rộng, đáp ứng đủ yêu cầu vận hành thực tế của Phòng Xét nghiệm Vi sinh. Hệ thống quản lý toàn bộ quy trình từ tiếp nhận mẫu đến trả kết quả theo một luồng khép kín, giúp kiểm soát cả tiến trình và chất lượng dữ liệu.


- Quản lý vòng đời mẫu Vi sinh – Theo dõi từng giai đoạn nuôi cấy
- Tiếp nhận chỉ định và Quản lý mẫu bằng Barcode
Phần mềm TPH.LabIMS tiếp nhận chỉ định xét nghiệm từ Hệ thống Thông tin Bệnh viện (Hospital Information System – HIS) hoặc nhập thủ công. Mỗi mẫu bệnh phẩm được gán một mã vạch (Barcode) duy nhất, sử dụng xuyên suốt toàn bộ quy trình thực hiện.
Barcode giúp định danh mẫu bệnh phẩm chính xác đồng thời là “chìa khóa” để Hệ thống theo dõi tiến trình xử lý mẫu trong nhiều ngày.

- Theo dõi trạng thái mẫu
Trạng thái mẫu được hiển thị trực quan bằng màu sắc, giúp Người dùng dễ dàng nắm bắt thông tin, tiến độ xử lý, đặc biệt khi có số lượng mẫu lớn.
- Mẫu đã nhận
- Mẫu chờ xử lý
- Mẫu không đạt – Yêu cầu lấy lại

Theo dõi trạng thái mẫu - Mẫu đang chạy máy
- Mẫu hoàn tất
- Mẫu chờ duyệt kết quả
- Mẫu đã trả kết quả
- Truy xuất đầy đủ lịch sử mẫu
Mỗi mẫu Vi sinh trên Phần mềm TPH.LabIMS đều được lưu đầy đủ:
- Người thực hiện
- Thời gian xử lý
- Thiết bị xét nghiệm sử dụng
- Lịch sử chỉnh sửa kết quả
Đây là yếu tố quan trọng khi cần rà soát, đánh giá chất.
- Quản lý kết quả soi – nhuộm, nuôi cấy và định danh

Phần mềm TPH.LabIMS hỗ trợ quản lý linh hoạt các dạng kết quả Vi sinh thường gặp:
- Quản lý Kết quả soi – nhuộm (Microscopy & Staining)
Ngay từ giai đoạn đầu, các kết quả soi – nhuộm như nhuộm Gram (Gram dương/Gram âm), phát hiện nấm (Fungi), ký sinh trùng (Parasites), bạch cầu (white blood cells)… đã cung cấp những thông tin định hướng quan trọng cho chẩn đoán và xử lý ban đầu.
TPH.LabIMS cho phép nhập và hiển thị các kết quả soi – nhuộm theo cấu trúc chuẩn, giúp:
- Tránh mô tả tự do, thiếu sự thống nhất giữa các Người dùng
- Dễ dàng đối chiếu kết quả giữa các lần xét nghiệm
- Hỗ trợ Bác sĩ nhanh chóng nắm bắt đặc điểm ban đầu của mẫu bệnh phẩm
Những kết quả này được lưu trữ gắn liền với mẫu xét nghiệm, làm cơ sở để so sánh và đánh giá các bước tiếp theo trong quy trình Xét nghiệm Vi sinh.
- Quản lý kết quả nuôi cấy (Culture)
Ở giai đoạn nuôi cấy, dữ liệu không đơn thuần là “có” và “không” vi sinh vật, còn bao gồm các thông tin mô tả đại thể khuẩn lạc như hình dạng, màu sắc, mật độ phát triển, thời gian xuất hiện,…
TPH.LabIMS hỗ trợ ghi nhận:
- Tình trạng phát triển của khuẩn lạc theo từng mốc thời gian
- Kết quả nuôi cấy dương tính hoặc âm tính
- Ghi chú chuyên môn trong quá trình theo dõi
Nhờ đó, Phòng xét nghiệm có thể quản lý tốt tiến trình nuôi cấy kéo dài nhiều ngày, hạn chế việc bỏ sót thông tin trung gian và đảm bảo kết quả được cập nhật đầy đủ trước khi chuyển sang bước định danh.
- Quản lý kết quả định danh (Identification)
Sau khi nuôi cấy, bước định danh có vai trò xác định chính xác vi sinh vật gây bệnh. TPH.LabIMS cho phép quản lý tên vi sinh vật được định danh, đồng thời ghi nhận rõ nguồn dữ liệu:
- Kết quả định danh thực hiện thủ công
- Kết quả định danh từ hệ thống tự động
Việc quản lý tập trung kết quả định danh giúp đảm bảo dữ liệu thống nhất. thuận tiện cho việc theo dõi các vi sinh vật thường gặp như các chủng đặc biệt.
- Chuẩn hóa dữ liệu
Việc chuẩn hóa cách nhập và hiển thị kết quả soi – nhuộm, nuôi cấy và định danh trên TPH.labIMS mang lại nhiều giá trị thực tiễn:
- Bác sĩ dễ đọc, dễ hiểu, không mất nhiều thời gian diễn giải
- Kết quả nhất quán giữa các ca xét nghiệm, giảm sai sót do ghi nhận thủ công
- Dữ liệu sẵn sàng cho các bước tiếp theo như kháng sinh đồ, duyệt và trả kết quả.
Nhờ đó, kết quả Xét nghiệm Vi sinh không còn là các thông tin rời rạc, mà trở thành một chuỗi dữ liệu liên kết chặt chẽ, hỗ trợ hiệu quả cho chẩn đoán và điều trị.
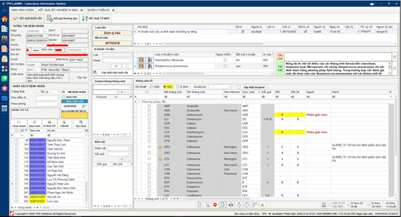
- Quản lý Kháng sinh đồ – Cơ sở lựa chọn kháng sinh và kiểm soát điều trị
Trong Xét nghiệm Vi sinh, Kháng sinh đồ (Antimicrobial Susceptibility Testing – AST) là một trong các kết quả quan trọng, vì kháng sinh đồ không những phản ánh đặc tính của vi sinh vật mà còn trực tiếp định hướng phác đồ điều trị cho Người bệnh. Khác với các nhóm xét nghiệm khác, kết quả Kháng sinh đồ có thể làm thay đổi quyết định sử dụng thuốc ngay trong quá trình điều trị.
- Quản lý kết quả Kháng sinh đồ theo tiêu chuẩn chuyên môn
TPH.LabIMS hỗ trợ quản lý đầy đủ kết quả AST, bao gồm phân loại mức độ nhạy cảm của vi sinh vật đối với từng kháng sinh:
- Nhạy cảm (Susceptible – S)
- Trung gian (Intermediate – I)
- Kháng (Resistant – R)
Các kết quả được hiển thị rõ ràng, dễ đọc, giúp Bác sĩ nắm bắt mức độ đáp ứng của vi sinh vật đối với từng loại kháng sinh. Đặc biệt trong những trường hợp cần điều chỉnh phác đồ sớm.
- Quản lý và Hiển thị giá trị MIC – Tăng độ tin cậy cho quyết định điều trị
Bên cạnh các phân loại S/I/R, Giá trị MIC – Nồng độ ức chế tối thiểu (Minimum Inhibitory Concentration) là thông tin quan trọng để đánh giá mức độ nhạy cảm thực tế của vi sinh vật đối với kháng sinh.
TPH.LabIMS giúp:
- Lưu trữ giá trị MIC cho từng kháng sinh
- Hiển thị MIC song song với kết luận S/I/R
- Dễ dàng so sánh giữa các kháng sinh trong cùng một mẫu xét nghiệm
Bác sĩ có thêm cơ sở khoa học để lựa chọn kháng sinh phù hợp về loại thuốc, liều dùng và thời gian điều trị.
- Liên kết dữ liệu Kháng sinh đồ với tiến trình xét nghiệm Vi sinh
Một điểm khác biệt quan trọng của TPH.LabIMS là khả năng liên kết kết quả kháng sinh đồ với toàn bộ tiến trình xét nghiệm Vi sinh theo từng mẫu bệnh phẩm.
Việc liên kết này, giúp:
- Đối chiếu với kết quả AST với vi sinh vật được định danh
- Hạn chế nhầm lẫn khi đồng thời xử lý nhiều mẫu
- Đảm bảo kết quả kháng sinh đồ được duyệt trên cở sở dữ liệu đầy đủ và chính xác
Đây là yếu tố đặc biệt quan trọng trong các ca bệnh phức tạp hoặc nhiễm khuẩn nặng, nơi mỗi quyết định điều trị cần dựa trên dữ liệu đáng tin cậy.
- Phê duyệt và Tính pháp lý của Kết quả Xét nghiệm Vi sinh
Kết quả trong Xét nghiệm Vi sinh ngoài việc phản ánh tình trạng nhiễm trùng còn trực tiếp ảnh hưởng đến quyết định sử dụng kháng sinh và hướng điều trị cho Người bệnh.
- Phê duyệt kết quả nhiều cấp – Đảm bảo trách nhiệm chuyên môn rõ ràng
TPH.LabIMS cho phép thiết lập quy trình phê duyệt kết quả theo nhiều cấp, phù hợp với mô hình vận hành thực tế của từng Phòng xét nghiệm, bao gồm:
- Người thực hiện: nhập và kiểm tra kết quả ban đầu
- Trưởng bộ phận: rà soát tính hợp lệ và nhất quán của kết quả
- Bác sĩ phụ trách chuyên môn: đánh giá và phê duyệt kết quả cuối cùng
Mỗi cấp phê duyệt được phân quyền rõ ràng, giúp xác định chính xác trách nhiệm chuyên môn ở từng giai đoạn.
- Tích hợp Chữ ký số – Đảm bảo tính pháp lý và toàn vẹn dữ liệu
Sau khi kết quả được phê duyệt, Phần mềm còn hỗ trợ tích hợp Chữ ký số và Chữ ký điện tử (Digital Signature) trên phiếu kết quả Xét nghiệm Vi sinh.
Việc ký số đảm bảo:
- Tính pháp lý của kết quả xét nghiệm
- Tính toàn vẹn dữ liệu, không bị chỉnh sửa sau khi phát hành
- Độ tin cậy khi kết quả được sử dụng trong điều trị hoặc đối chiếu về sau
Đây là yếu tố quan trọng giúp Phòng Xét nghiệm đáp ứng yêu cầu quản lý Hồ sơ Y tế điện tử, đồng thời nâng cao uy tín và chuyên nghiệp trong quản lý kết quả
- Lưu lịch sử thao tác – Tăng tính minh bạch và Khả năng truy xuất
Toàn bộ quá trình từ nhập kết quả, chỉnh sửa, phê duyệt đến in và trả kết quả đều được TPH.LabIMS ghi nhận đầy đủ thông qua nhật ký thao tác (Audit Trail).
Hệ thống lưu lại:
- Thời gian thực hiện
- Người thao tác
- Nội dung thay đổi (nếu có)
Việc lưu lịch sử giúp Phòng xét nghiệm:
- Dễ dàng truy xuất khi cần kiểm tra
- Hỗ trợ đánh giá chất lượng và cải tiến quy trình
- Đáp ứng các yêu cầu của tiêu chuẩn quản lý chất lượng
Nhờ đó, quy trình duyệt và phát hành kết quả Vi sinh không chỉ chặt chẽ về mặt chuyên môn mà còn minh bạch, rõ ràng và có giá trị pháp lý lâu dài.
- Trả kết quả linh hoạt
Sau khi Kết quả Vi sinh được duyệt và ký, Phần mềm giúp:
- Chuyển kết quả tự động về Hệ thống HIS
- In phiếu kết quả
- Xuất file PDF/Word,…
Việc liên thông dữ liệu với Hệ thống HIS làm rút ngắn thời gian trả kết quả, hỗ trợ Bác sĩ tiếp cận thông tin kịp thời và chính xác.
Giá trị dữ liệu Vi sinh đối với Cơ sở Y tế
Dữ liệu Vi sinh mang lại giá trị lâu dài cho các Cơ sở Y tế:
- Hỗ trợ kiểm soát nhiễm khuẩn nội viện
- Theo dõi xu hướng vi sinh vật thường gặp
- Đánh giá hiệu quả sử dụng kháng sinh
- Nâng cao chất lượng điều trị và hiệu quả cho Người bệnh
TPH.LabIMS giúp dữ liệu Vi sinh trở thành nguồn thông tin có giá trị cho Cơ sở Y tế.
Kết luận
TPH.LabIMS – Phân hệ Vi sinh mang đến giải pháp LIS chuyên biệt, giúp Phòng Xét nghiệm:
- Quản lý tiến trình nuôi cấy nhiều ngày
- Kiểm soát chặt chẽ kết quả và Kháng sinh đồ
- Hỗ trợ điều trị hiệu quả và đáp ứng tiêu chuẩn quản lý
- Nâng cao chất lượng dịch vụ xét nghiệm Vi sinh
(Bài viết mang tính chất tham khảo, không thay thế cho chẩn đoán hay điều trị y khoa)
TPH Solutions luôn sẵn sàng hỗ trợ các Cơ sở Y tế trong hành trình Chuyển đổi số:
- Tư vấn giải pháp LIS phù hợp với mô hình vận hành của từng Cơ sở Y tế.
- Hỗ trợ triển khai, tích hợp và đào tạo sử dụng.
- Hợp tác phát triển và đồng hành trong lĩnh vực Y tế số.
Bạn là Bệnh viện, Phòng khám, Trung tâm Xét nghiệm hoặc đối tác Công nghệ Thông tin trong lĩnh vực Y tế đang tìm kiếm giải pháp Quản lý Xét nghiệm hiện đại, dễ tích hợp?
Liên hệ ngay để được tư vấn Giải pháp và Hợp tác
Email: lienhe@tphsoft.com.vn
Hotline: (028) 7309 2868
Website: https://tphsoft.com.vn
